x402 協議正在讓網路跳過廣告,進入微支付時代
區塊鏈技術使微支付成為可能,x402 將改變網路經濟模式,從廣告轉向小額付費,為代理化網路時代做好準備。本文源自 @_0xarayan 所著文章,由深潮 TechFlow 整理、編譯及撰稿。
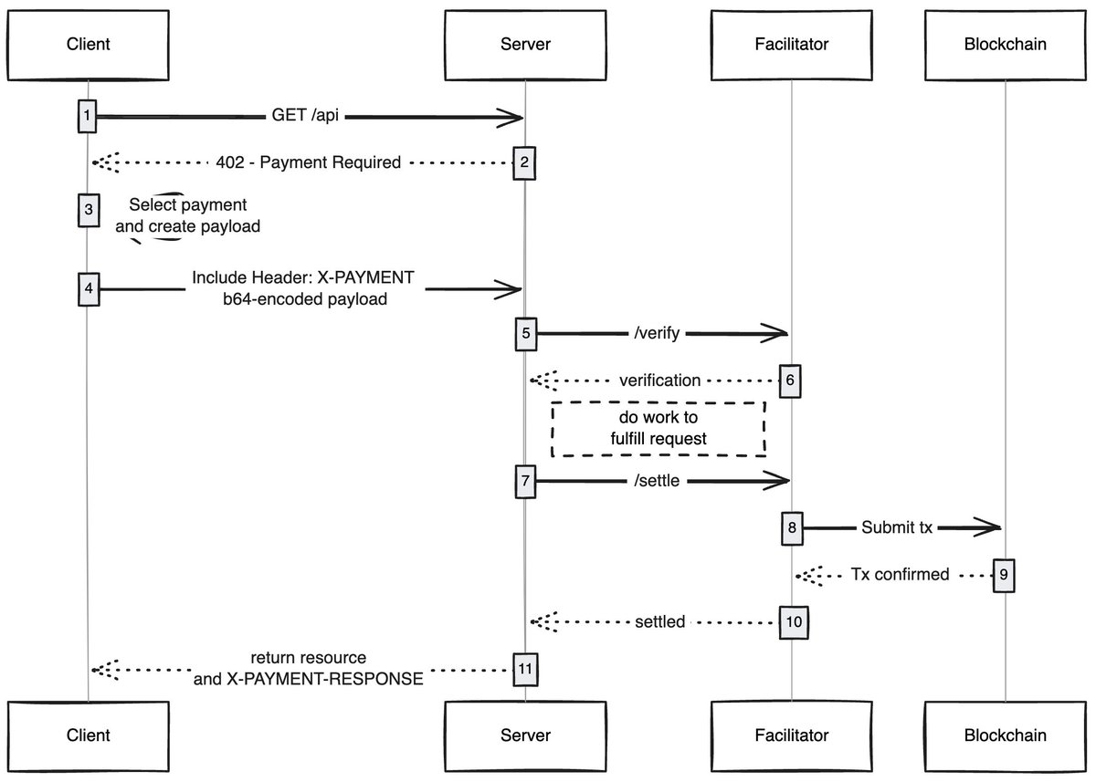
(前情提要:解密「x402」:重構 AI 時代支付信任,通往下一代機器文明的聖杯 )
(背景補充:x402 協議是什麼?如何掀起 AI 代理時代的網路支付革命 )
幾十年來,線上廣告一直是網路賴以生存的唯一方式。
每個人都在爭奪注意力。為了實現這一目標,公司會收集與使用者相關的所有可能資料,建立使用者畫像,並向使用者展示廣告。

在網路中,這種單一模式開啟了一個如今市值達數兆美元的市場。
金融一直存在於網路中:
- 與支付服務提供商合作
- 設置付費牆限制網站訪問
- 或展示廣告
然而,微支付(小於 1 美元)在經濟上一直不可行(Visa/Mastercard 每筆交易收取約 2% + $0.10 的費用),因此廣告成為唯一的模式:
- 使用者可以免費訪問海量內容
- 廣告商可以精準定位使用者群體推廣產品
- 內容發布者可以通過內容獲利
這對所有人來說都是一種雙贏。
隨著世界逐步邁向代理化時代:
- 代理開始取代人類成為內容消費者,並逐漸成為中間層。
- 廣告商將無法再直接針對人類進行廣告投放,廣告經濟將面臨崩塌。
- 代理要麼通過「抓取」內容,要麼直接購買內容。
- API(應用程式介面)將成為預設的通訊模式,而不是通過瀏覽器或代理瀏覽器進行互動。

抓取或盜取內容在經濟上對網路來說不可行,因此內容發布者將轉向為其網站收取微支付費用,而代理則需要一種支付這些費用的方式。幾十年來,微支付一直無法實現,直到區塊鏈的出現。
像 @Solana 這樣的區塊鏈使大規模微支付成為可能,同時避免了對使用者的剝削。
x402 是基於 402 標準建構的統一介面,能夠實現:
- 消費者支付內容費用
- 發布者收取內容費用
這一切無需中間商(如 Visa 或 Mastercard),從而讓代理化微支付成為現實。

任何客戶端(代理/瀏覽器)發送請求以訪問內容時,內容主機會回應並要求支付內容費用,客戶端完成支付後即可獲得內容訪問權限,從而開啟代理化網路的新經濟。
我感到興奮的用例
無 Gas 使用者體驗:我認為一個未被充分探索的領域是 x402 如何讓使用者在任何網路上的交易實現無 Gas 體驗,使用者只需在錢包中擁有資產即可完成交易。
x402 瀏覽器:有人應該直接對 Chromium 進行分叉並將 x402 整合到瀏覽器中。 @Brave 實際上應該這麼做,他們在加密領域擁有良好的使用者認知度,已經具備錢包功能,並預設支援 IPFS。在我看來,他們是最有可能實現這一點的團隊。
鏈上市集:傳統市場中存在探索問題,@CoinbaseDev 通過引入 bazaars(「市集」的印地語)解決了這一問題,但這些是由中心化維護的市集,始終會有一定限制。有人應該創建一個鏈上目錄,讓任何人都能添加自己銷售的內容(API/新聞簡訊/書籍等),並在目錄中嵌入評分機制,就像 OpenRouter 對模型的評分一樣。
跳過廣告:像任何技術一樣,世界需要時間來適應 x402。在此期間,可以通過微支付跳過廣告,這將是 x402 的一個自然發展方向。使用者可以設置每日的偏好支出限額,訪問 YouTube 時,x402 瀏覽器會自動跳過廣告並向廣告商支付費用。
我總是對簡單技術如何解鎖新經濟感到驚嘆,x402 就是其中之一。
如果你正在這個領域進行開發,無論是賣方還是買方,都可以聯絡我。我們正在為你們建構一些東西。